PMS Viewer zur Kommunikationseinsicht
Diese Programm überprüft die Kommunikation der PMS Schnittstelle und gibt Ihnen eine nachvollziehbare Einsicht in die Kommunikation zwischen den Programmen. Angezeigt werden alle Vorgänge die vom Hypersoft POS oder mPOS an die PMS-Schnittstelle übergeben werden.
Starten Sie den PMS Viewer im MCP unter Interfaces (Schnittstellen):
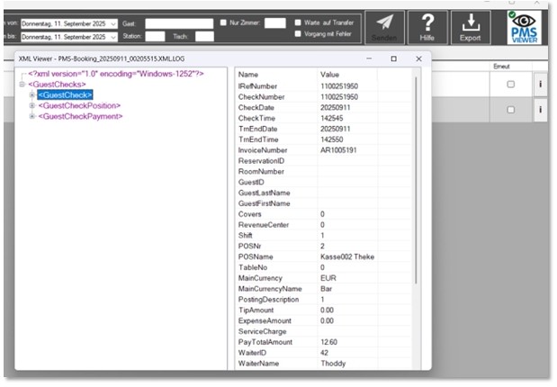
Durch ein Datumsfeld kann gezielt ein Datumsbereich zum Filtern gewählt werden. Über einen Knopf in der Toolbar ist es möglich die gefilterte Liste als CSV-Datei zu exportiert. Im Listenfeld ist ein Infoknopf der die Buchungsdatei in einem eigenen XML-Viewer darstellt.
Schon bei mehreren Kunden im Einsatz
|
System ist Online – die Schnittstelle ist aktiv |
|
System ist Offline – die Schnittstelle ist inaktiv |
Beachten Sie bitte, dass das Programm nur die Empfangsbestätigung des PMS erhält und nicht alle Informationen im Details validiert werden. So kann es bei aufgetretenen Problemen ohne entsprechende Fehlermeldung im PMS Viewer durchaus notwendig sein, neben einem hier fehlerfreien OK Status die Daten zwischen POS und PMS zu vergleichen.
PMS Viewer Filter Funktionen zur Fokussierung des Tabelleninhaltes
| Element / Schalter | Funktion / Beschreibung |
|---|---|
| Nur ZSimmer | Es werden nur Datensätze angezeigt, die eine Zimmerbuchung enthalten. |
| Datum |
Für einen Bestimmten Tag die Daten anzeigen. Es muss immer ein Tag ausgewählt werden. |
| Gast | Nach einem Gastname filtern und nur diese Datensätze anzeigen. |
| Tisch | Nach einem oder mehreren Tischen filtern und anzeigen. Z.b. 1,2,3 |
| Station |
Filter über eine Station oder mehrere. Z.b. 1,2 |
| Warte auf Transfer | Nur Datensätze anzeigen die auf Transfer warten und noch nicht übertragen wurden. |
| Vorgang mit Fehler | Zeige nur Datensätze die nach der Übertragung eine Fehler beinhalten. |
| Refresh | Stellt sicher, dass die Liste anhand der aktuellen Informaitonen neu geladen wird. |
Darstellung der Informationen im PMS Viewer
| Element / Schalter | Funktion / Beschreibung |
|---|---|
|
Wartet auf Übertragung Wurde übertragen – jedoch mit Fehler. Text in Rot ist die Fehlermeldung |
|
Wurde übertragen – Die Zahl da drunter zeigt wie oft der Datensatz übertragen wurde:
Einmal übertragen ist im Standard korrekt. |
|
Wurde übertragen – jedoch mit Fehler. Roter Text beschreibt die Fehlermeldung:
Fehlerhafte Einträge werden dunkelgrau hinterlegt. |
| Infoknopf |
Der Infoknopf zeigt die Buchungsdatei im XML Viewer.
|
| Erneut senden |
Aktivieren Sie den Haken bei Erneut senden und bestätigen Sie zusätzlich mit dem Knopf Senden um die gewählten Buchungen erneut an die Schnittstelle zum PMS System zu übertragen.
Fehlerhafte Einträge sind dunkelgrau hinterlegt und dadurch schnell von erfolgreichen Übertragungen zu unterscheiden. Sie können einen oder beliebig viele Einträge auswählen und mit Senden übertragen. Die Anzahl der Übertragung wird vorne beim Uhrensymbol entsprechend erhöht. Ob das PMS die Informationen diesmal korrekt verarbeitet zeigt dann das entsprechende Symbol an. |
Zurück zum übergeordneten Thema:3rd Party PMS Integrationen (Hotel)